
100% Software Giveaway on WISE-FTP – Free License Key – Convenient, Reliable and Web-optimized File Transfer Software – for Windows
Upload and download files to FTP servers. Get WISE-FTP full version with a license key for free!
Free License Key
WISE-FTP 10 Review at a Glance
WISE-FTP 10 is a full featured FTP client with one-off and regular data transfer functions between your computer and FTP servers on the Internet. the FTP client offers all the necessary features for connecting and convenient data exchange with FTP servers and much more.
In addition to setting FTP connection parameters, such as typically limiting data transfer rates, WISE-FTP also offers automatic compression or encryption of data uploaded to FTP servers. For example, you can also use the Task Scheduler to back up data to FTP servers and set up regular, automatically performed data transfers. Similarly, you can also use WISE-FTP to synchronize the contents of selected folders between a computer and an FTP server in one or two ways. You can also create your own, automatically executed scripts.
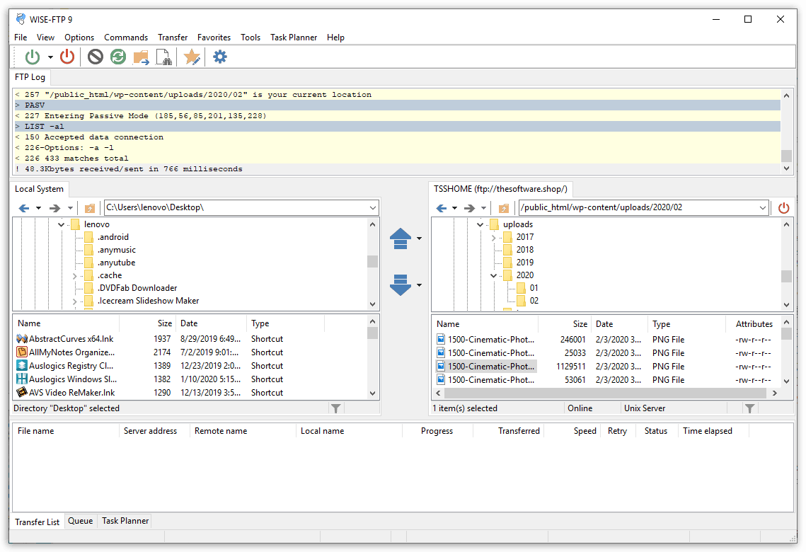
This FTP Client software has a clear user interface, divided into several parts. In normal use, you can use the program function buttons at the top. Below the button bar you will find an information window listing the connection information. The main part of the program window is occupied by two panels – the left one with the data structure on the disks of the local computer, the right one with the content of the FTP server you are currently connected to.
After connecting to the selected FTP server, you can browse the structure of its content and simply upload and download files from the local computer to the FTP server by simply dragging or using the buttons between the two panels. The contents of the panel at the bottom of the WISE-FTP window inform you about the progress of the operation.
You can also use the right-click context menu to create new folders (»New directory«) on the FTP server, search for files (»Find file«) and rename (»Rename«) or delete (»Delete«) files and folders. Further data transfer functions can be found under »Transfer«. There is also a function for synchronizing the contents of selected folders (»Synchronization«), uploading files to a server in a compressed ZIP archive (»Upload compressed«) or encrypted, password protected (»Upload in encrypted state«).
WISE-FTP 10 can connect to any valid FTP site and it is not bound to a specific server operating system. It supports a wide range of operating systems, including Windows, OS/2 and UNIX standards. To use WISE-FTP you need no in-depth knowledge of how the FTP protocol works.
To save you valuable time, WISE-FTP 10 offers many features, including simultaneous transmission, web-optimized uploads, a macro recorder or saved transfer tasks.
What’s New
- Version 10.0.1 (Released December 20, 2018)
- Connection problems with some types of SFTP servers were resolved.
- Version 10.0.0 (Released June 11, 2018)
- Improved and updated user interface.
- Support of High DPI (4K monitors) was introduced.
- Support of the most current SSL/TLS standards was implemented.
- Collection of supported FTP servers was extended.
- Number of other improvements, optimizations and errors corrections.
Features
Key Features of WISE-FTP 10:
- User interface
- Contemporary interface with Windows Feel & Look
- A variety of skins
- User defined hotkeys
- Supports sound for various events
- Interface customization using drag & dock
- Drag-and-drop between the program and Windows Explorer
- Drag-and-drop between the local and remote system
- Macro functionality
- Search, selection and filter options
- Transfers
- Simultaneous transfer of multiple files
- Splitting of large files for transfer
- Optional encryption of files prior to transfer
- Expanded overwrite options
- Web-optimized uploads of CSS and HTML files in regard to size
- Resume interrupted transfers
- Scheduled and queued transfers
- ASCII and binary transfer modes with automatic detection option
- Data transfer using drag &drop or pop-up menus
- Integrated compression/decompression
- Synchronization of folders between local and remote systems
- Supports various FTP server host types
- Manually configure proxy settings
- Support for XCRC command
- Various speed settings for uploads and downloads
- Connectivity
- Concurrent connection to multiple servers
- Quick connection
- Configuration wizard
- Supports FTP and SFTP (FTP via SSH)
- Complies with RFC 959, 2228, 2389
- Support for port zones and integration with NAT routers
- Support for various types of proxy
- Global and site-specific connection options
- Security
- Improved site manager
- Supports SFTP, SSL and TLS protocols
- Supports various encryption algorithms (RijnDael 128, 192, and 256
- bits, BlowFish, as well as TripleDES)
- Site Manager Import/Export
- Favorites management
- Able to save fingerprint key generation information
- Integrated preview / editor
- Permanent storage of logs and statistics
- Backup and restore for servers and favorites
Requirements
To run #THE SOFTWARE with optimum reliability and performance, your system should match the following requirements:
- Operating system: Windows 10, 8, 7, Vista, NT4, 2000, XP, 98, ME or 2003
- 400 MHz Intel Pentium II processor or later
- 64 MB RAM or more
- 10 MB of free hard disk space
WISE-FTP 10 Download
Not sure if #THE SOFTWARE does what you need? Try it out now. Please feel free to download WISE-FTP 10 here. This file trasfer software by AceBIT GmbH has been tested professionally and we are assured that no viruses, Trojans, adware or malware contained.
Buy Now
WISE-FTP 10 retails for €49.95, But, through our website, THE Software Shop, you can save on your purchase of its license key with 25% discount coupon code.
For Exsisting users of the previous version, you can also get WISE-FTP 10 Upgrade with 50% discount!
For All users, you can get WISE-FTP 9 full version with a license key for fre in the Giveaway tab below. This offer is available for a limited time!

" />
- License can be used to upgrade the software on 1 PC
- License valid for a lifetime
- Free Software Updates for Minor version
- Free Technical Support by AceBIT
- 30-day Money-back Guarantee
Platform: Windows

" />
- License (s) can be used on 3 PCs
- License (s) valid for a lifetime
- Free Software Updates for Minor version
- Free Technical Support by AceBIT
- 30-day Money-back Guarantee
Platform: Windows
WebSite X5 Pro: Lifetime Usage, Free Hosting & Domain BEST SELLER
WebSite X5 Evo: Lifetime License, Free 12-Month Upgrade, Web Hosting, & Domain BEST SELLER
Brizy Cloud Builder BEST OFFER
Laplink PCmover Professional (Download Version) BEST SELLER
EaseUS Todo PCTrans Pro - for Windows BEST OFFER
FastMove BEST OFFER
WISE-FTP 9 Key Giveaway is available now free for a limited time!

WISE-FTP Key Giveaway
NOTE:
– All prices shown here are in listed USD (United States Dollar).
– Such promotional programs are subject to change without notice, from time to time in our sole discretion.
– Data may vary based on different system or computer.
Thanks for reading Wise-FTP 10 Review & Enjoy the discount coupon. Please Report if WISE-FTP Discount Coupon/Deal/Giveaway has a problem such as expired, broken link, sold out, etc while the deal still exists.





